Dubai, UAE

Maryam Siddiqui

AI / Backend Engineer

LLMs, RAG & MCP systems · Cloud-native architecture · Production AI from idea to deployment

Maryam Siddiqui at the Youth & AI Summit, Riyadh, beside the event banner

Professional summary

AI/Backend Engineer with 4+ years building production-grade LLM systems, RAG pipelines, agentic AI (MCP-compatible), and scalable cloud-native architectures.

Experienced translating business requirements into deployed AI solutions—from document automation processing 50,000+ files to real-time Slack decision engines with verified 40% effort reduction.

Deep Python expertise across FastAPI, AWS, and OpenAI and Bedrock. Familiar with Model Context Protocol patterns for connecting LLMs to tools and data. Focus on scalability, reliability, and performance.

Experience

Software Engineer (Backend & AI)

DPL

– Present · Dubai, UAE

iApartments Support Automation Slack Bot

  • Conversational night-support bot using CrewAI agents on Amazon Bedrock (DeepSeek), MCP-compatible tool routing to AWS Lambda.
  • Four environments (Tooling, QA, Prod, Demo) via AWS CDK, GitHub CI/CD, cross-account IAM; 2,000+ daily messages, 99.9% uptime, CloudWatch observability.
  • Reported 40% reduction in manual support effort; 90%+ pytest coverage; Swagger/OpenAPI docs.
  • See diagram & architecture for the full flow.

RAG Document Evaluation Platform

  • FastAPI + ChromaDB backend with multi-persona evaluation (legal, financial, editorial) using Gemini and OpenAI, plus LLM output evaluation for iterative quality.
  • Scaled to 10,000+ API requests/day at 99.8% uptime; RAGAS-style prompt evaluation for retrieval and generation benchmarks.

NATJAN Invoice Automation

  • End-to-end workflow from ~400 hrs/week manual review to a few hours of monitoring: S3 triggers, Google Doc AI OCR, Step Functions, Lambda, SNS.

Quranic text verification

  • Arabic text pipeline: image upload → Google Vision OCR → diacritics stripping → LCS match against a verified dictionary → OpenCV bounding-box overlays → accuracy report; Flask on AWS EC2.
  • See diagram & architecture for the full flow.

Power BI IoT dashboards

  • Real-time Power BI over iApartments live IoT data (AWS IoT Core, Athena, Glue) for business self-serve analytics.

Junior Software Engineer (Backend & AI)

Codiux

  • AI resume parser at 92% accuracy; AWS Lambda, API Gateway, S3, pytest, Swagger.
  • OpenAI GPT-3 integrations; Django REST Framework APIs with strong test coverage.
  • Celery, Redis, Docker; Flower and CloudWatch for queue monitoring.

Case study: Quranic text verification

End-to-end pipeline that takes an image of Quranic verses (آيات), compares cloud OCR output to a canonical text source, and returns both a marked-up image and a structured list of detected mistakes.

Pipeline (conceptual)

  • Dictionary: canonical ayah text for alignment—not generative “guessing.”
  • LCS: longest common subsequence style diffing for robust Arabic comparison after normalization.
  • OpenCV: bounding boxes on the original image where OCR / text disagrees with the source of truth.

Architecture diagram

Quranic verification: image of ayat into AWS Flask with dictionary, text processing, LCS error detection, OpenCV overlays; Google Vision OCR path; outputs processed image and extracted mistakes
Updated architecture: AWS and Flask boundaries, Vision OCR, LCS vs source of truth, OpenCV plotting. Dark canvas diagram—click to open full size.
  • App core
  • AI / Vision
  • Data / truth
  • I/O
Flask AWS Google Vision LCS OpenCV Arabic NLP

Case study: iApartments Slack support bot

AWS CDK–organized stacks for ingestion (Slack slash commands → API Gateway → auth), AI core in a Tooling VPC (orchestrator Lambda, Amazon Bedrock with Llama 4 Maverick 17B, OpenSearch retrieval, PII masking before the LLM), and isolated environments (PROD, QA, DEMO) where tool Lambdas execute. Cross-account IAM, GitHub Actions, and CloudWatch tie the system together.

CDK stacks (conceptual)

  • Ingestion: slash commands hit API Gateway; auth Lambda validates Slack signatures, Cognito, and Secrets Manager.
  • AI core: orchestration to Bedrock + retrieval; dashed-style loops in the full diagram show OpenSearch feedback and HTTPS responses to Slack.
  • Deploy: all stacks via CDK, cross-account IAM, GitHub Actions CI/CD, CloudWatch observability.

Architecture diagram

CDK stack diagram: ingestion with User Slack API Gateway and Auth Lambda; AI core with Orchestrator Bedrock OpenSearch and data masking; environments PROD QA DEMO with Lambdas; footer CDK cross-account IAM GitHub Actions CloudWatch
Stack boundaries and data flow (open image for full size). Solid lines: primary request path. Dashed lines: responses and retrieval loops where shown in source.
  • Ingestion
  • AI core
  • Environments
  • Platform / CI/CD
AWS CDK Lambda API Gateway Bedrock OpenSearch Cognito Secrets Manager CrewAI GitHub Actions CloudWatch

Key AI projects

  • Skill Assessment API

    FastAPI · OpenAI

    GPT-driven interactive assessments, gap analysis, readiness scoring, learning paths, and LLM output evaluation for answer quality.

  • DeepFakeNet

    Django · FSGAN

    Production face-swapping platform with auth, PostgreSQL, media processing, pytest, and CI/CD.

  • Tech Pack Generator

    Streamlit · OpenCV · GPT-4o-mini · ReportLab

    Four-step workflow: Excel and cap assets in, perspective warp via OpenCV, GPT-4o-mini descriptions, ReportLab PDF tech packs for fashion clients.

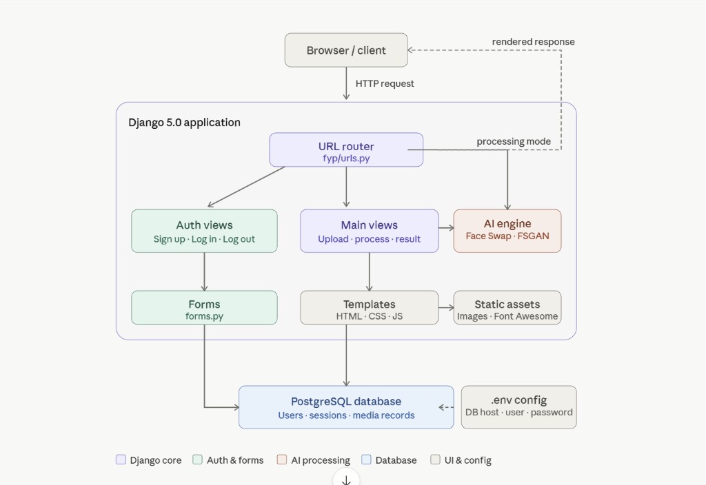
DeepFakeNet — architecture

Django 5 app: browser hits the URL router, auth and main views branch to forms and templates, and the FSGAN-backed AI engine processes uploads into PostgreSQL-backed media records.

Request path (conceptual)

  • Routing: fyp/urls.py sends traffic to auth views, main upload/process views, and the FSGAN pipeline.
  • Stack: pytest, CI/CD, and Swagger-style API docs for a production-ready deployment.

Architecture diagram

DeepFakeNet architecture: browser client, Django 5 URL router, auth views, forms, main views, AI engine FSGAN, templates, static assets, PostgreSQL, env config
Full pastel diagram—click to open. Solid lines: primary request flow; dashed: responses/config where drawn in source.
  • Django core
  • Auth & forms
  • AI processing
  • Database
  • UI & config
Django 5 FSGAN PostgreSQL pytest

Skill Assessment API — architecture

REST API on FastAPI with sessions, assessments, gap analysis vs skill standards, and OpenAI GPT-4 completions—documented for consumers via Swagger and ReDoc.

Layers (conceptual)

  • OpenAI service: conversations, Q&A, and session history coordinated with assessment and gap modules.
  • Quality: LLM output evaluation for benchmarking answer quality across prompt versions.

Architecture diagram

Skill Assessment API architecture: Client, FastAPI, models and config, services, storage, OpenAI API, REST endpoints
Full stack diagram—click to open full size.
  • API / framework
  • Models & config
  • Services
  • Storage
  • External API
  • Endpoints
FastAPI OpenAI Pydantic Swagger pytest

Tech Pack Generator — architecture

Streamlit app.py orchestrates a four-step wizard: pull Excel design data, upload logo and cap images, set dimensions, then run OpenCV homography plus GPT-4o-mini copy and ReportLab into logo_techpack.pdf.

Workflow (conceptual)

  • OpenCV: four-point homography for logo placement on cap imagery.
  • Fallback: plain descriptions when no OpenAI API key is configured.

Architecture diagram

Tech Pack Generator: Streamlit orchestrator, workflow steps, OpenCV warp, GPT-4o-mini and ReportLab PDF, uploads and outputs, final logo_techpack.pdf
Full dark-canvas diagram from design—click for full size.
  • Orchestrator / output
  • Inputs / storage
  • Image processing
  • Files I/O
  • AI / PDF
Streamlit OpenCV GPT-4o-mini ReportLab

Technical skills

AI / ML

LLMs, RAG, agentic AI, MCP, prompt engineering & evaluation (RAGAS), OpenAI API, Bedrock, Vertex AI, Transformers, PyTorch, scikit-learn, ChromaDB, CrewAI

Backend

Python, FastAPI, Django, DRF, microservices, REST APIs

Cloud & DevOps

AWS (Lambda, S3, API Gateway, ECR, Cognito, Athena, Step Functions, IoT Core, CDK, CloudWatch), GCP (Vertex AI, Cloud Run, Pub/Sub), Docker, CI/CD, GitHub Actions

Data & observability

PostgreSQL, MySQL, MongoDB, Redis, Power BI, Athena, Glue; pytest, Swagger/OpenAPI, structured logging, SNS

Other

Git, Jira, Celery, Agile/Scrum, Postman, Flower, Kubernetes (basic), distributed systems, load balancing, caching

Education & recognition

BS Software Engineering

University of Engineering & Technology, Taxila

CGPA 3.85 / 4.0

Fully funded delegate — NextGen 2030 Youth & AI Summit, Riyadh, Saudi Arabia (represented Pakistan).

Contact

Open to roles and collaborations in AI systems, backend, and cloud.

Download resume (PDF)